Remote management


Ease of Management

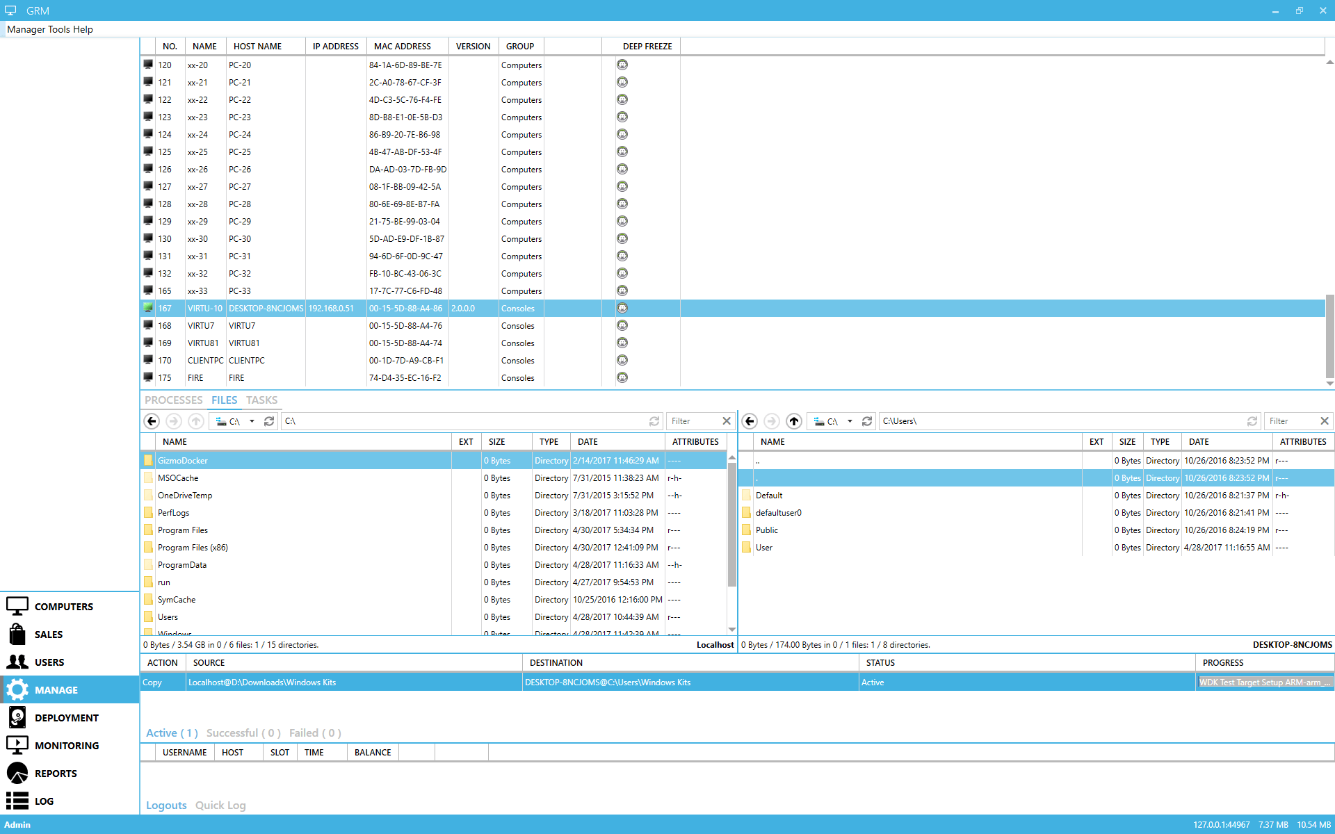
Acquire a live view of any computer screen with live monitoring and transfer files to computers remotely on the fly using the file deployment operations offered by Gizmo.

View, monitor, and control remote process execution with just a few clicks of your mouse!


File Management

Gizmo offers clients the latest in remote management technology.

With Gizmo, you’re able to effortlessly manage local and remote files on your computer and execute remote actions at the touch of a button. Anywhere, anytime.


Process Management

Terminating an unwanted process is simple with Gizmo. Set parameters to list or terminate multiple client computer processes at your discretion and get rid of unwanted processes fast!

Screen Monitoring

Improve performance and gain insight into customer experience with real-time screen monitoring. Gizmo gives you the ability to monitor your clients’ computer screens remotely and take real-time screenshots.

Manual Deployment

Manually deploying a single file or an entire directory to a single or multiple computers is no sweat with Gizmo. Point and click, select your file/s and send away!

Remote Control

Control your computer hosts remotely. Provide assistance to your customers without leaving your post!


Tasks & Remote Task Execution

Instantly manage and execute preconfigured tasks based on system events or launch preconfigured tasks remotely at the touch of a button.

This site uses cookies. Accept